Algoritmaya giriş yaparken akış diyagramlarında eşkenar dörtgenlerin karar verici (karşılaştırmalı) durumlarda kullanıldığını ve ana hat itibariyle diyagramlarda temelde kullanılan 6 şekli önceki yazımızda ifade etmiştik. Farklı anlatımlarda farklı sembollerin de kullanıldığını belirterek bu yazıda da akış diyagramlarında karar verici adımların döngülerini ve örneklerini göstereceğim.
İçerikler
Şemsiye Almayı Mıyım Diyagramı Örneği
“Evden çıkarken şemsiye almalı mıyım” sorusu için bir algoritma ve akış diyagramı yapacak olsaydık mantık örgüsüne böyle bir akış diyagramı oluşurdu.
Adım0: Başla
Adım1: Yağmur Yağıyor Mu?
Adım2: Cevap “Evet” ise Adım4’e git
Adım3: Cevap “Hayır” ise Adım9’a git
Adım4: Şemsiye ara
Adım5: Şemsiye buldun Mu?
Adım6: Cevap “Evet” ise Adım8’e git
Adım7: Cevap “Hayır” ise Adım1’e git
Adım8: Şemsiyeyi yanına al ve Adım10’a git
Adım9: Şemsiyeyi yanına alma
Adım10: Bitir
Görüldüğü üzere karşılaştırmalı durumların oluşturduğu döngüyü de her bir adımda belirttik. Bu algoritmanın akış diyagramını yapacak olursak:

Kahve Makinesi Çalışma Diyagramı Örneği
Basit bir kahve makinesinin çalışma mantığını diyagram haline getirecek olursak:

Hastane İşleyiş Diyagramı Örneği
Farklı bir örnekle bir hastanenin işleyiş diyagramını yapacak olsaydık:

Bu örnekte dikkat edilmesi gereken fark her bir kapalı çevrimin bir döngü olduğudur. Örnek olarak Hasta Kayıtlı Mı? sorusu için eğer cevap hayırsa program hasta kaydı isteyecektir. Hasta kaydı girildikten sonra döngünün devamında ise program tekrar hasta kayıt kontrolü yapacak ve artık hasta kayıtlı olduğu için program bir sonraki adımdan devam edecektir. Aksi durumda hasta kaydı yapılmayıp bir sonraki aşamaya geçilmek istendiğinde ise program bu adımda tekrar bir döngü içine girecek ve tekrar hasta kaydı soracaktır.
Acil Yardım Hattı Diyagramı Örneği
Diğer bir örnekte acil yardım hattının işleyiş diyagramını inceleyebiliriz.

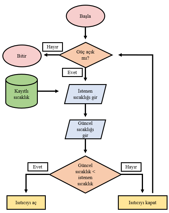
Klima Sıcaklık Kontrol Diyagramı Örneği
Bir diğer akış diyagramı örneğinde ise kapalı bir çevrimi gösteren klimanın sıcaklık kontrol diyagramını inceleyelim.

Burada ise farklı olarak veri tabanından daha önce girilen sıcaklık değerini çağırmak için silindir şekli kullanılmıştır.
Daha fazla örneği daha sonra yine buraya ekleyeceğim. Bir önceki yazı olan algoritma ve programlamaya giriş’i henüz okumadıysanız buradan okuyabilirsiniz.


ısıtıcıyı açarken düz dikdörtgeni kullanmalı değil miyiz?
Evet gözden kaçmış olsa gerek. Düzeltildi, teşekkür ederim dikkatiniz için.